MyDraw Features

Easy UISmall

Friendly User Interface - for Windows and macOS

MyDraw features a familiar and friendly User Interface, inspired by Microsoft Office. This allows you to start working with MyDraw very quickly.

MyDraw is a cross-platform software that offers nearly 100% identical experience to both Windows and Mac users.

MyDraw has support for English, Spanish, German, Portuguese, Chinese, Bulgarian, and Russian languages.

It is also possible to skin the User Interface of MyDraw according to your preference.

The Perfect Vector Drawing Tool Small

The Perfect Vector Drawing Tool

With MyDraw you can create amazing vector drawings, by using a large set of tools for drawing lines, curves, rectangles, ellipses, polygons, etc.

MyDraw also features advanced operations for combining the geometry of several shapes by performing union, subtraction, intersection, etc. This allows you to draw very complex shapes by combining the geometry of other shapes.



Shapes and Libraries Small

Shapes and Connectors

Many MyDraw shapes have control points, which allow you to visually modify specific aspects of their geometry. The technology behind this is similar to the Microsoft Visio® “smart-shapes” technology.

MyDraw shapes can contain raster images (.BMP, .PNG, .JPG etc.) and also vector images in .WMF and .EMF format.

MyDraw features routable connectors that automatically reroute when you mode their end-points. This allows you to create perfectly connected diagrams.

MyDraw also features strong support for shapes library management, which allows you to create your libraries.

Powerful Rich Text Support Small

Rich Text Formatting

MyDraw features industry-leading support for rich text formatting.

MyDraw features superb control over character and paragraph formatting. MyDraw also features tables with many advanced features, such as merged cells, resizable rows and columns, collapsible bar, auto table sizing and many others.

In MyDraw texts, you can have multi-level bullets with Arabic, Roman, Alphabetic, Symbol, Cardinal, and Ordinal bullet numbering.

MyDraw also features in-place spellchecking, that can use Open Office dictionaries.

Barcode Drawing Small

Barcodes

MyDraw supports linear (1D) and matrix (2D) barcodes, that can be embedded in shapes and text.

Barcodes are used inside many printed materials (envelopes, catalogs, leaflets, etc.), where a machine-readable representation of data is required.

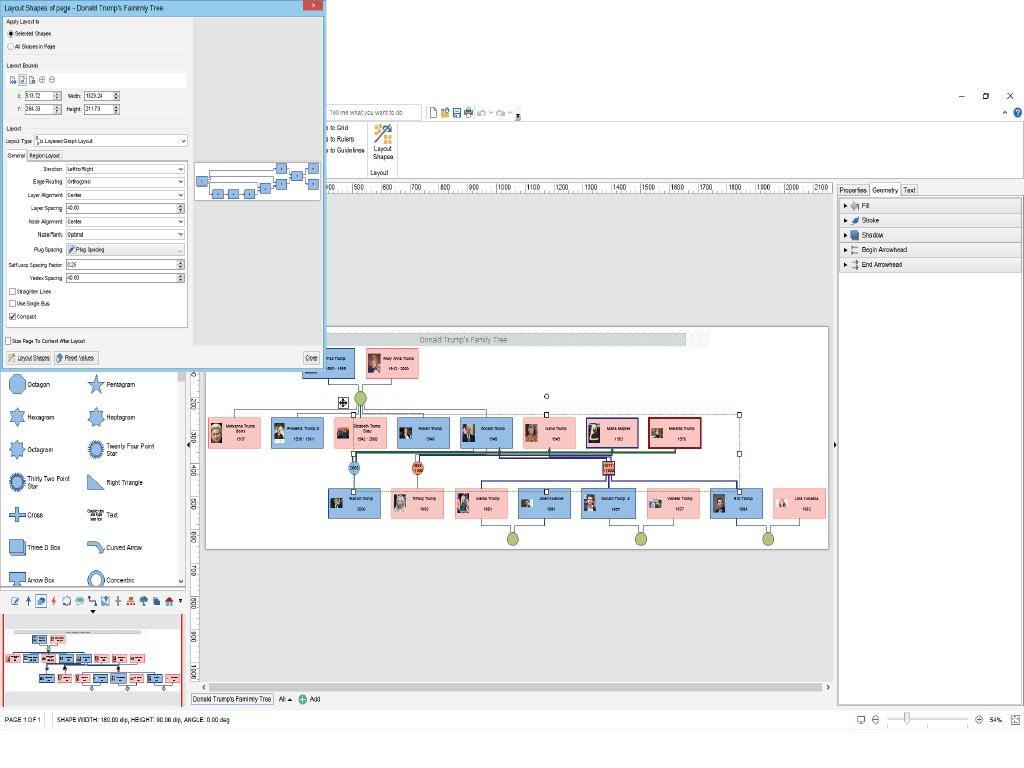
Automatic Diagram Layouts Small

Automatic Layouts

MyDraw features strong support for automatic layouts that help you arrange your diagrams quickly and easily.

Automatic layouts are truly indispensable when you are working with large diagrams or diagrams imported from various data sources.

The Automatic Layouts have many advanced settings that allow you to fine-tune the layout according to your needs.

Advanced Printing and Export Small

Printing and exporting to PDF

MyDraw can be used for the generation of high-quality printed and PDF materials, such as posters, brochures, menus, invitation cards, etc.

Printing-related features include a WYSIWYG print preview, advanced print layout, and page breaks displayed directly in the drawing.



Image Generation Small

Image Generation

You can use MyDraw to generate high-resolution raster images (in BMP, PNG, JPG, and TIF formats), as well as vector images (in SVG (Scalable Vector Graphics), EMF (Enhanced Metafile Format) and DXF (Drawing eXchange Format – used by AutoCAD)).

Image generation-related features include a WYSIWYG image preview, visually edited image bounds and image formats specific options.

Data Import Small

Data Import

With MyDraw you can generate flowcharts and organization charts that are defined in Excel spreadsheets.

MyDraw also features an advanced ESRI maps import, which allows you to visualize millions of maps, that are available in ESRI format.

With MyDraw you can also open, edit and save family tree data in GEDCOM format.

Visio Compatibility Small

Visio® Compatibility

MyDraw is the best Microsoft Visio® alternative for Windows and macOS (macOS X). It is designed to be functionally similar to Microsoft Visio®, and many users routinely replace Microsoft Visio® with MyDraw.

With MyDraw you can open, edit and save Microsoft Visio® drawings (in VSD, VDX, and VSDX formats) with great accuracy and detail. This makes MyDraw the perfect viewer and editor for any Microsoft Visio® drawing.

MyDraw also lets you open, edit and save Microsoft Visio® stencils (in VSX, VSS, and VSSX formats). In this way, you can leverage your investment in Microsoft Visio® stencils, but also use MyDraw to make shapes that can be used by Microsoft Visio® users.

My Draw Jira

Atlassian Jira Interation

MyDraw features seamless integration with Atlassian Jira through the MyDraw Diagrams for Jira App. This allows you to leverage the full functionality of MyDraw to directly insert advanced diagrams and drawings into your Jira tickets.

As the best Visio alternative, MyDraw Diagrams for Jira is the ideal solution for viewing and editing Visio diagrams within Jira tickets.

My Draw for Confluence

Atlassian Confluence Interation

MyDraw features seamless integration with Atlassian Confluence through the MyDraw Diagrams for Confluence App. This allows you to leverage the full functionality of MyDraw to directly insert advanced diagrams and drawings into your Confluence pages.

As the best Visio alternative, MyDraw Diagrams for Confluence is the ideal solution for viewing and editing Visio diagrams within Confluence pages.

Diagram Templates Small

Diagram Templates

MyDraw includes many ready-to-use templates for flowcharts, organizational charts, flyers, certificates & business cards, and various other diagram types. You can easily get started by just editing existing diagram templates.



Predefined Shapes Small

Predefined Shapes

MyDraw features a large set of predefined sets and we are working hard on expanding it with high-quality clip art and "smart shapes".

Furthermore, we provide custom shape development services. Please feel free to contact us if you need a custom shape library developed for you.